Содержание
Согласование и обработка заказов поставщику
После отправки заказов поставщикам (см. формирование заказов поставщикам) необходимо удостовериться что письма достигли адресатов. Вся процедура включает в себя два этапа: связаться с поставщиками по телефону и формирование корректировок заказов поставщиков на основе накладных по отгрузкам.
Этап I: Согласование
Для того чтобы быстро подтвердить отгрузку товаров по заказам покупателей необходимо использовать обработку «Мегапрайс: Расширенный помощник закупок»/«Монитор заказов поставщикам».
Сверку необходимо проводить по идентификатору поставщика.
При выполнении данного этапа заказам присваивается статус «Подтвержден»
Этап II: Корректировки
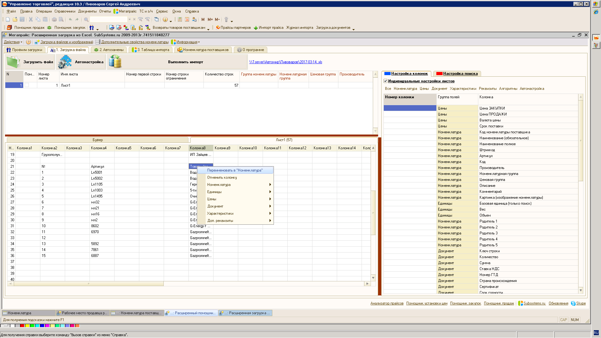
Загрузка накладных и последующая обработка проводятся в форме «Мегапрайс: Расширенная загрузка из Excel»
Для начала необходимо выбрать контрагента и нажать на кнопку «Загрузить файл» После загрузки необходимо провести в открывшемся окне автонастройку (в случае если автонастройка не срабатывает найти в накладной колонку с наименованием номенклатуры и привести «шапку» к корректному виду).
После, необходимо проверить соответствие выбранных колонок с информацией в накладной. При необходимости исправить в ручном режиме.
Далее нужно выбрать способ поиска соответствий номенклатуры поставщика и номенклатуры 1С (По умолчанию поиск должен производиться по идентификатору. В случае отсутствия подобной колонки в накладной поиск ведется по артикулу номенклатуры поставщика).
После выполнения поиска (кнопка «Выполнить импорт»), откроется таблица импорта. Необходимо сверить, чтобы все строки были заполнены перед дальнейшей обработкой. При необходимости заполнить таблицу импорта в ручном.
После заполнения можно приступать к анализу накладной.
Далее, выполняем подбор ожидаемых заказов. (Список актуальных заказов можно посмотреть в обработке «Мегапрайс: Монитор заказов поставщикам»).
На вкладке «Заказ» необходимо выполнить анализ. На данном этапе необходимо сверить количество строк в табличной части с количеством строк в таблице импорта (!). После сверки можно формировать корректировки. В случае расхождений либо незаполнены строки в самой таблице импорта, либо пропущен был актуальный заказ поставщику.
После открытия документа «Корректировка заказа поставщику следует еще раз проверить заполненность табличной части и после этого проводить документ.
При выполнении данного этапа заказам присваивается статус «Отгружен». Сверить сумму документа и сумму заказов можно выполнив отбор по поставщику и статусу «Отгружен»
Корректировка заказов в ручном режиме
В случае отсутствия накладной, либо когда в документе поступления присутствует не более 10 строк в целях экономии времени можно выполнить корректировку заказа в ручном режиме. Для этого, необходимо выбрать актуальный заказ в мониторе заказов и вывести на его основании корректировку.
При выполнении корректировки при изменении следует учесть, что при изменении цены/документа резерва (заказ покупателя)/номенклатуры/ставки НДС/характеристики номенклатуры строку в заказе с отрицательным значением менять/удалять НЕ НУЖНО. Затем добавить новую строку копированием (F9), заменить отрицательное количество положительным в соответствии с количеством в накладной и только ПОСЛЕ ЭТОГО менять цену/документ резерва (заказ покупателя)/номенклатуру/ставку НДС/характеристику номенклатуры на необходимое значение. Если строка не требует изменений, то она полностью удаляется из корректировки.














